E/A-Signale in der SPS verwenden
- Starten Sie das lokal installierte „ctrlX PLC Engineering“, indem Sie auf [Start ctrlX PLC Engineering] klicken.

- Wählen Sie im Dialogfenster einen Projektnamen und einen Ordner, in dem das SPS-Projekt gespeichert werden soll.
- Bestätigen Sie mit [OK].
- Stellen Sie eine Verbindung zum Data-Layer her. Klicken Sie dazu im Gerätebaum, im Kontextmenü von „DataLayer_Realtime“ auf Edit > Online from ctrlX Core.

- Wählen Sie „ethercat_master_instances_ethercatmaster“ und übernehmen Sie die Einstellungen durch Klicken auf [Apply changes].
- Wählen Sie das Element „_750_354“ aus und übernehmen Sie es durch Klicken auf [Apply changes].
- Wählen Sie alle I/O-Modulelemente aus und übernehmen Sie diese, indem Sie auf [Apply changes] klicken.
- Wählen Sie alle Kanalelemente aus und übernehmen Sie diese, indem Sie auf [Close] klicken.
- Nach erfolgreicher Einrichtung zeigt der Gerätebaum die hinzugefügten Geräte an.

- Um den Programmiereditor zu öffnen, klicken Sie doppelt auf „PLC_PRG (PRG)“.
- Geben Sie die Variablen im Deklarationsfenster (oben) ein und rufen Sie diese im Programmierfenster (unten) auf.

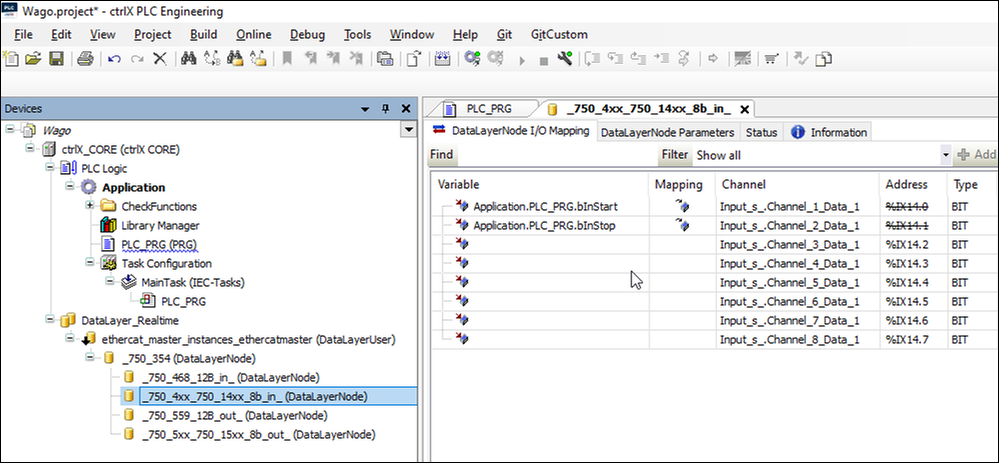
- Weisen Sie die Eingangsvariablen „bInStart“ und „bInStop“ den ersten beiden Eingangskanälen des Eingangsmoduls „_750_4xx_750_14xx_8b_in_“ zu.

- Weisen Sie die Ausgangsvariablen „bOutError“ und „bOutReady“ den ersten beiden Kanälen des Ausgangsmoduls „_750_5xx_750_15xx_8b_out_“ zu.

- Melden Sie sich mit [Online] > [Login] oder über die Schaltfläche in der Symbolleiste am Controller an.

- Installieren Sie das Zertifikat des Controllers durch Klicken auf [OK] im lokalen Speicher.

- Bestätigen Sie eine eventuelle Abfrage zur Erstellung der Applikation mit [Yes].
- Starten Sie das Anwendungsprogramm mit Debug > Start oder durch Klicken auf die Schaltfläche in der Symbolleiste.

- Die Ansicht wechselt in den Onlinemodus. Die Variablenwerte werden angezeigt und können verändert werden.

- Speichern Sie das SPS-Programm über File > Save und beenden Sie das „ctrlX PLC Engineering“.